Notice
Recent Posts
Recent Comments
Link
| 일 | 월 | 화 | 수 | 목 | 금 | 토 |
|---|---|---|---|---|---|---|
| 1 | ||||||
| 2 | 3 | 4 | 5 | 6 | 7 | 8 |
| 9 | 10 | 11 | 12 | 13 | 14 | 15 |
| 16 | 17 | 18 | 19 | 20 | 21 | 22 |
| 23 | 24 | 25 | 26 | 27 | 28 | 29 |
| 30 |
Tags
- reactivex
- IOS
- UIDynamicAnimator
- Arc
- NSAttributedString
- Equatable
- Singleton Design Pattern
- JSONDecoder
- Stanford cs193p
- 오늘의성취도
- Observable
- Git
- CustomStringConvertible
- Hashable
- UIBezierPath
- uicollectionview
- UIDocumentBrowserViewController
- MVP
- Codable
- UIDocument
- AVFoundation
- CoreGraphics
- JSONEncoder
- weak
- 에어팟
- UIGestureRecognizer
- Swift
- unowned
- rxswift
- PhotoKit
Archives
- Today
- Total
아직은 개린이
[Stanford cs193p] Assignment3 본문
프로젝트 소개

-
Stanford cs193p 강좌의 세번째 과제입니다.
-
2번째 과제였던 Set 게임의 카드 스타일을 Core Graphics를 이용하여 그리는 것이 주요 task입니다.
개발 인원 및 개발 기간
-
1명 / 3일
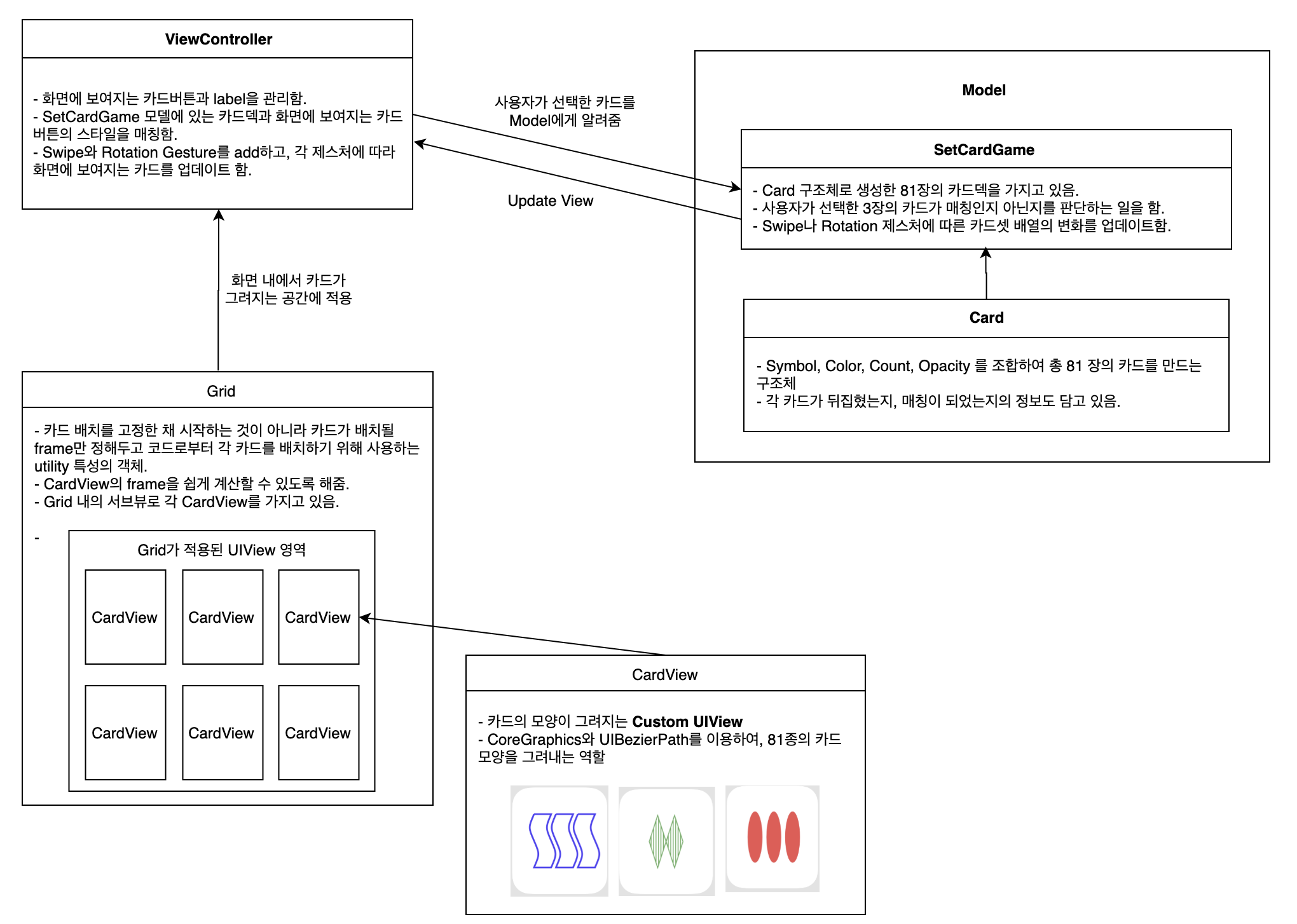
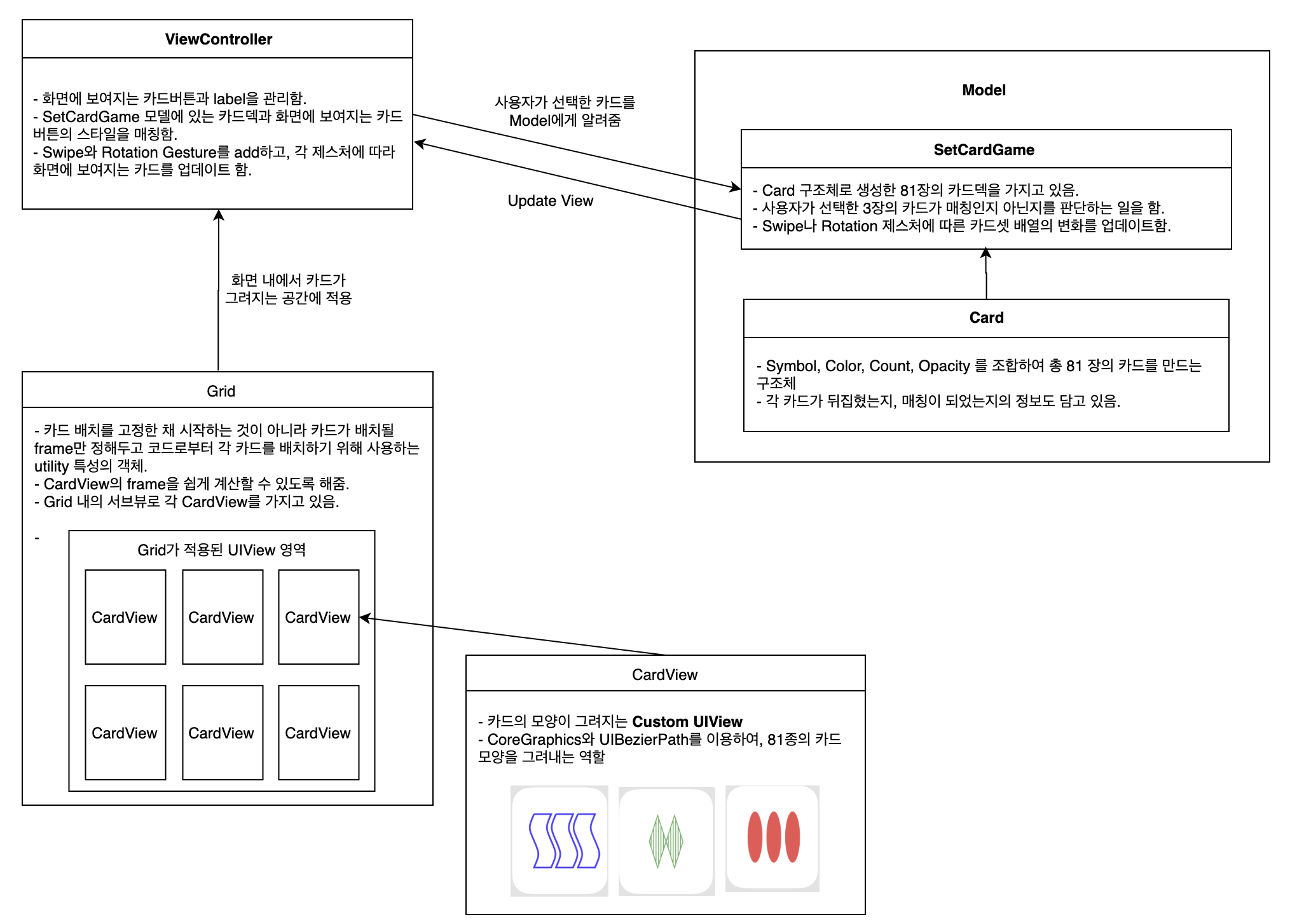
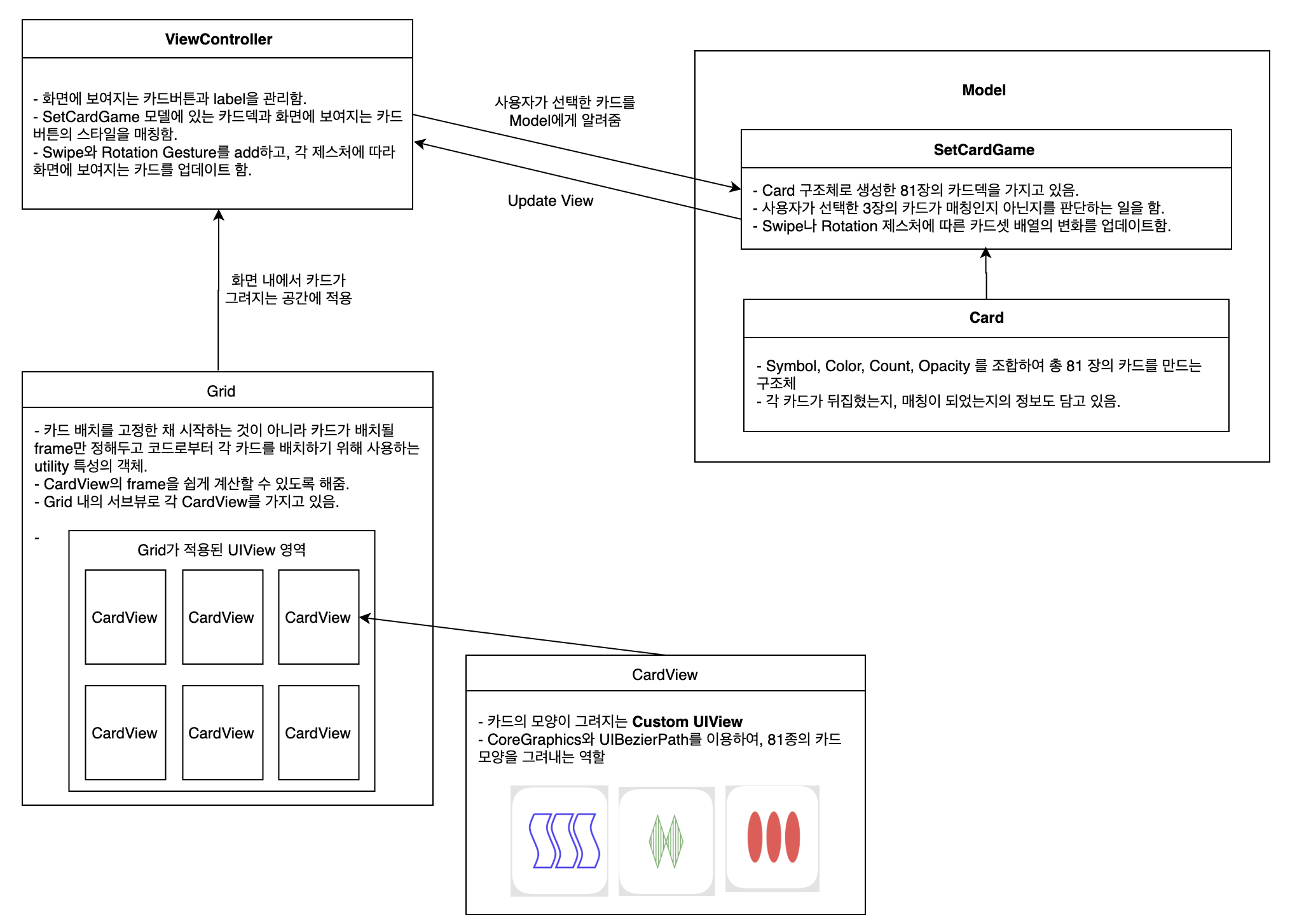
구조

스크린샷

배운점
-
draw(rect:) 메소드를 이용하여 Custom UIView 만들기
-
UIView를 인터페이스 빌더 대신 코드로 추가하는 방법
-
Core Graphics
-
UIBezierPath
-
UIGestureRecognizer
'Project' 카테고리의 다른 글
| [Stanford cs193p] Assignment6 (0) | 2020.02.12 |
|---|---|
| [Stanford cs193p] Assignment5 (0) | 2020.02.11 |
| [Stanford cs193p] Assignment4 (0) | 2020.02.10 |
| [Stanford cs193p] Assignment2 (0) | 2020.02.10 |
| [Stanford cs193p] Assignment1 (1) | 2020.02.10 |