Notice
Recent Posts
Recent Comments
Link
| 일 | 월 | 화 | 수 | 목 | 금 | 토 |
|---|---|---|---|---|---|---|
| 1 | ||||||
| 2 | 3 | 4 | 5 | 6 | 7 | 8 |
| 9 | 10 | 11 | 12 | 13 | 14 | 15 |
| 16 | 17 | 18 | 19 | 20 | 21 | 22 |
| 23 | 24 | 25 | 26 | 27 | 28 | 29 |
| 30 |
Tags
- reactivex
- rxswift
- UIDynamicAnimator
- uicollectionview
- UIDocument
- PhotoKit
- Hashable
- UIBezierPath
- Singleton Design Pattern
- Stanford cs193p
- CustomStringConvertible
- UIGestureRecognizer
- 오늘의성취도
- JSONDecoder
- AVFoundation
- Observable
- NSAttributedString
- Git
- Arc
- unowned
- CoreGraphics
- 에어팟
- JSONEncoder
- UIDocumentBrowserViewController
- Equatable
- Swift
- IOS
- weak
- MVP
- Codable
Archives
- Today
- Total
아직은 개린이
[Stanford cs193p] Assignment4 본문
프로젝트 소개

-
스탠포드 cs193p의 네번째 과제입니다.
-
세번째 과제에 애니메이션을 추가한 프로젝트입니다.
-
프로젝트 repository : https://github.com/jiyeonlab/AddCardAnimation
개발 인원 및 개발 기간
-
1명 / 4일
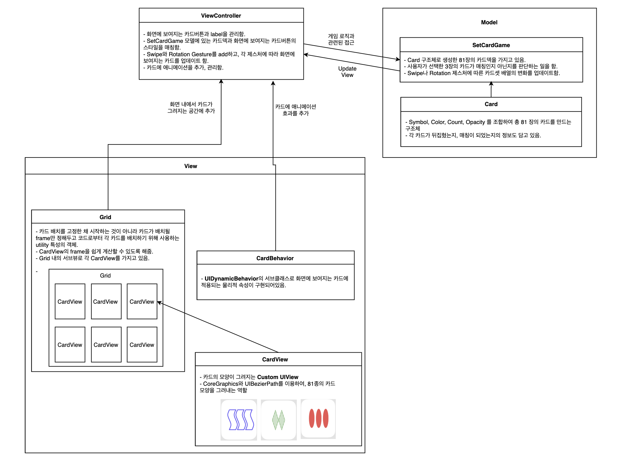
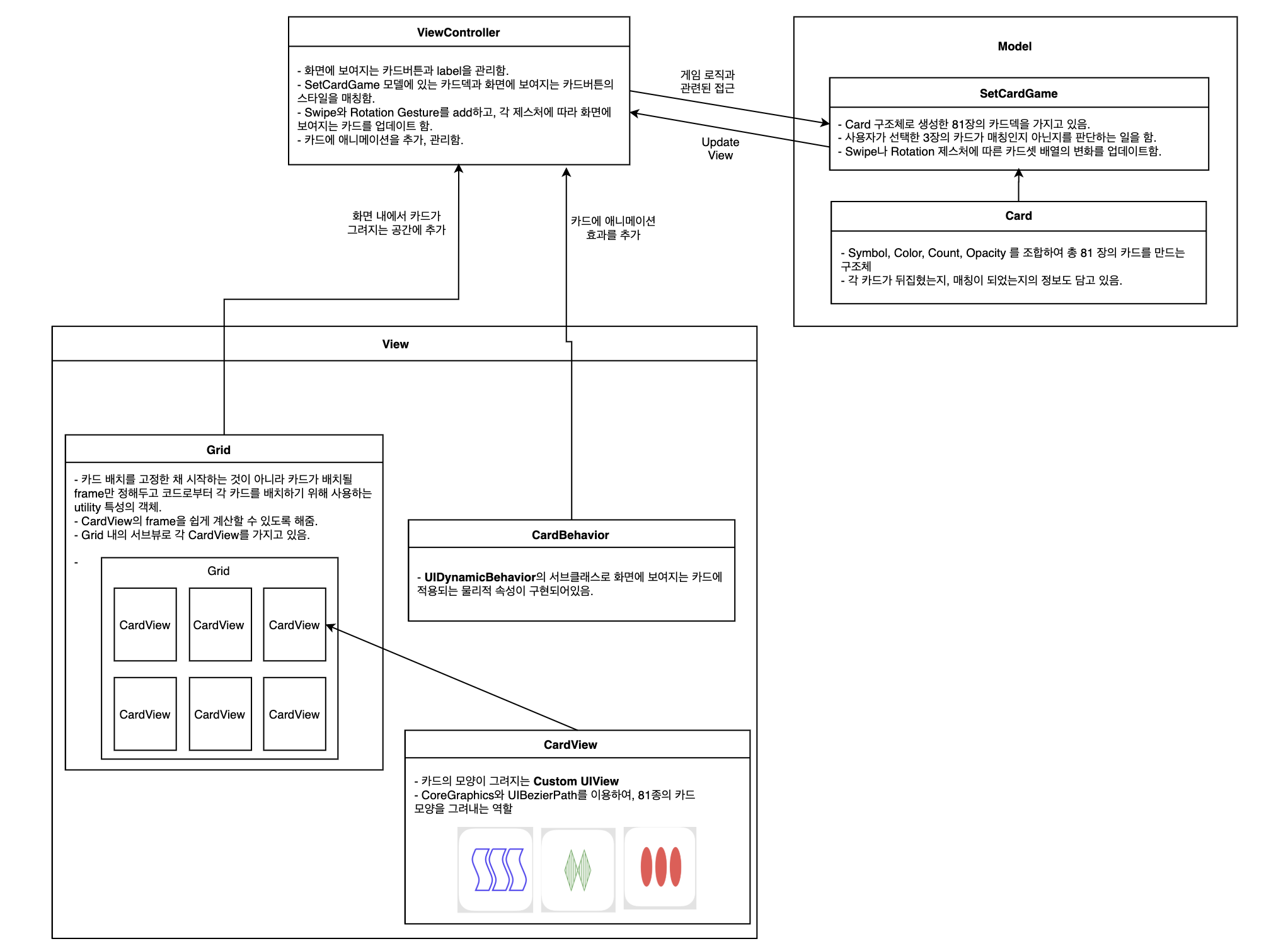
구조

스크린샷

배운점
-
UIDynamicAnimator
-
UIViewPropertyAnimator
-
Timer
-
UIView.transition
'Project' 카테고리의 다른 글
| [Stanford cs193p] Assignment6 (0) | 2020.02.12 |
|---|---|
| [Stanford cs193p] Assignment5 (0) | 2020.02.11 |
| [Stanford cs193p] Assignment3 (0) | 2020.02.10 |
| [Stanford cs193p] Assignment2 (0) | 2020.02.10 |
| [Stanford cs193p] Assignment1 (1) | 2020.02.10 |